【说明】门店系统有单店版和多门店版,请注意区分并选择对应的指引进行查看!
【目录】
一、为什么要创建店铺
二、功能说明
三、单名店如何完善店铺信息
四、多门店如何完善店铺信息
一、为什么要创建店铺?
通过完善店铺信息,使得店铺更为专业完整,也可以多方位展示店铺,提升店铺品牌认知度。
二、功能说明
【版本】暂无版本限制
三、单店版如何完成店铺信息?
1. 店铺信息
在【店铺-店铺信息】中补充基本信息。

填写说明:
信息项 | 填写说明 |
店铺名称、行业、客服电话、 门店地址、门店简介 | 根据实际需要自行编辑填写 |
logo | 建议尺寸400*400px,大小不超过10m |
门店图片 | 建议尺寸750*420px,大小不超过10m,可上传5张 |
| 门店标签 | 非必填,根据实际需要自行填写 |
客服 | 初级版及以上版本可设置,微信端支持四种客服类型,抖音端可配置抖音IM客服 |
客服设置指引:
端口 | 类型 | 效果 | 指引 |
仅在微信小程序显示 | 客服微信号 | 用户复制微信号添加客服 | 输入微信号即可 |
仅在微信小程序显示 | 客服二维码 | 长按识别二维码添加客服 | 上传微信或企微添加二维码,建议尺寸400*400pc |
仅在微信小程序显示 | 小程序客服 需要先授权小程序 | 链接个人微信,实时唤起客服会话 | |
仅在微信小程序显示 | 微信客服 需要先授权小程序 | 对接企业微信,免加好友直接发起咨询 | |
仅在抖音小程序显示 | 抖音IM客服 | 用户在抖音小程序内直接发起咨询 |
图文详情填写说明:
可根据门店的特点,可以适当补充其他相关内容,如专业资质证书、门店历史渊源、品牌故事等,以增加顾客对门店的认同感和信任度。
2. 店铺公告
在【店铺-店铺公告】中可添加店铺公告。公告可设置展示时间,如果未到展示时间,是不会显示设置的公告的。设置公告内容,并上架公告后,顾客可在会员端店铺首页中看到商家上架的公告。

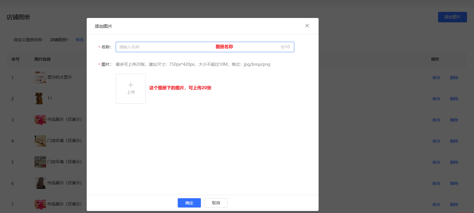
3. 店铺图册
在【店铺-店铺图册】中可添加店铺图册。“添加图片”按钮可以理解为“添加图册”,每次点击该按钮上传图片都会生成一个新的图片合集。首张图片为封面图。

*每次可上传上限为:20张图片。建议尺寸:750px*600px,大小不超过10M,格式:jpg/bmp/png。

使用场景:
① 展示门店环境:通过店铺图册功能上传门店环境的照片,让顾客更了解店铺,提升在线上转化消费的能力。
② 展示客户案例:通过店铺图册功能上传客户的案例,如:美业-客户的美容效果、健身-客户健身成果、汽车服务-汽车美容后的客照等等。
③ 展示行业相关的图片:在店铺图册里上传一些图片,并配合简练的文字说明,可有效地提高新客户成单率和老客户的复购率,如:美业可以上传一些介绍美容知识的图片和文案;健身行业可以上传一些健身相关的图解或注意事项等。
四、多门店版如何完成店铺信息?
多门店版:品牌信息(店铺名称、logo、行业)、店铺公告、店铺图册由总部设置。
支持独立设置不同门店的基础信息。在页面顶部切换门店后点击【店铺-店铺信息】设置。
设置内容同单门店版,可往上滑动查看
