设置了商城到店自提,但下单时没有该选项可选择 - 智能建站学院

2025-09-29
来源:joinweb

请按以下场景排查:

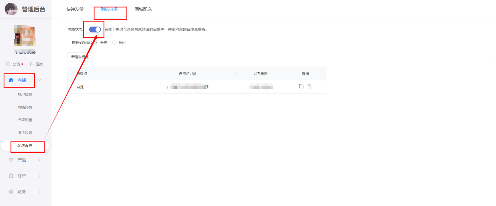
1.单商户

a.请先确认到店自提的配送方式是否开启

b.如已开启,请在产品管理中确认产品是否有勾选到店自提


2.多商户

2.1 直营商户

请在多商户--直营商户--直营设置中确认直营商户产品销售是否选择各商户独立设置

如设置了各商户独立设置,除按单商户的方法排查外,请排查产品是否有选择直营商户


2.2 商家入驻

如是子商户的产品,需要商户自行确认是否有开启到店自提配送方式



分享
写评论...