一、功能介绍
本教程展示如何通过Google Tag Manager(后文简称为GTM)来管理Google Ads的代码(后文简称为Ads)监控统计。
二、功能门槛
【版本】国际版
【端口】电脑站点、手机站点、自适应站点、管理后台
GTM:https://tagmanager.google.comGoogle Tag Manager,中文翻译为Google跟踪代码管理器,是用于统一管理所有追踪代码(如Google Ads、GA4)的平台,单次配置成功后,后续事件不需要再修改网站代码,是非常方便的管理工具。如果您同时做谷歌广告投放和搜索优化,建议使用此平台进行统一管理和监控。
Google Ads,中文翻译为谷歌广告,主要用于广告投放和转化追踪。
温馨提示:
1. Google系列的各平台国内网络可能无法访问,需要您自行准备科学的上网环境。
2. 本教程仅提供ads转化追踪的指导,广告投放策略以谷歌平台指引和自身业务指标为准。
3. 谷歌数据监控常见的浏览器基本都能统计(如Chrome、360浏览器、Safari、Firefox、Edge等),但是客户浏览器在安装有统计截拦方案(如uBlock Origin可能屏蔽追踪、360浏览器的“极速模式”可能默认屏蔽跟踪脚本、Safari的ITP会限制第三方Cookie等)时,部分指标(如预览量)和实际数据可能会存在一定误差。
大陆访客没有使用VPN的情况下,谷歌代码也会加载失败而导致无法统计。
一般情况下,我们会认为建站后台统计的概况数据会更为可信,请根据实际情况选择或使用多个数据来辅助您决策。
四、 配置
登录https://ads.google.com/,为您的投放计划创建账号。
创建成功后,进入Ads后台管理,您将看见三个创建入口:
广告系列(Campaigns)用于 定义广告的总体目标和投放策略。
转化操作(Conversions) 用于衡量广告效果的关键动作。
素材资源(Assets)是指广告的组成部分,包括文字、图片、视频等创意内容。
一般情况下,我们要先定义转化操作,明确投放的指标(如购买、提交表单等)。以下以“成功提交表单”为一次有效转化为目标提供指导教程,其他指标可以同理设置。
STEP1点击创建-转化操作


STEP2配置“网站上发生的转化”

输入网站地址进行扫描检测:

勾选google代码(忽略“尚未添加”的提示,不需要设置,因为我们要走gtm代码设置),点击完成即可。

点亮“网站上发生的转化”后,即可点击“保存并继续”,进入下一步:

STEP3选择指标
根据您的指标来选择,此处我们假设了表单成功提交为一次转化,所以教程里将选择“提交潜在客户表单”。

点击添加转化操作,选择您的网站:

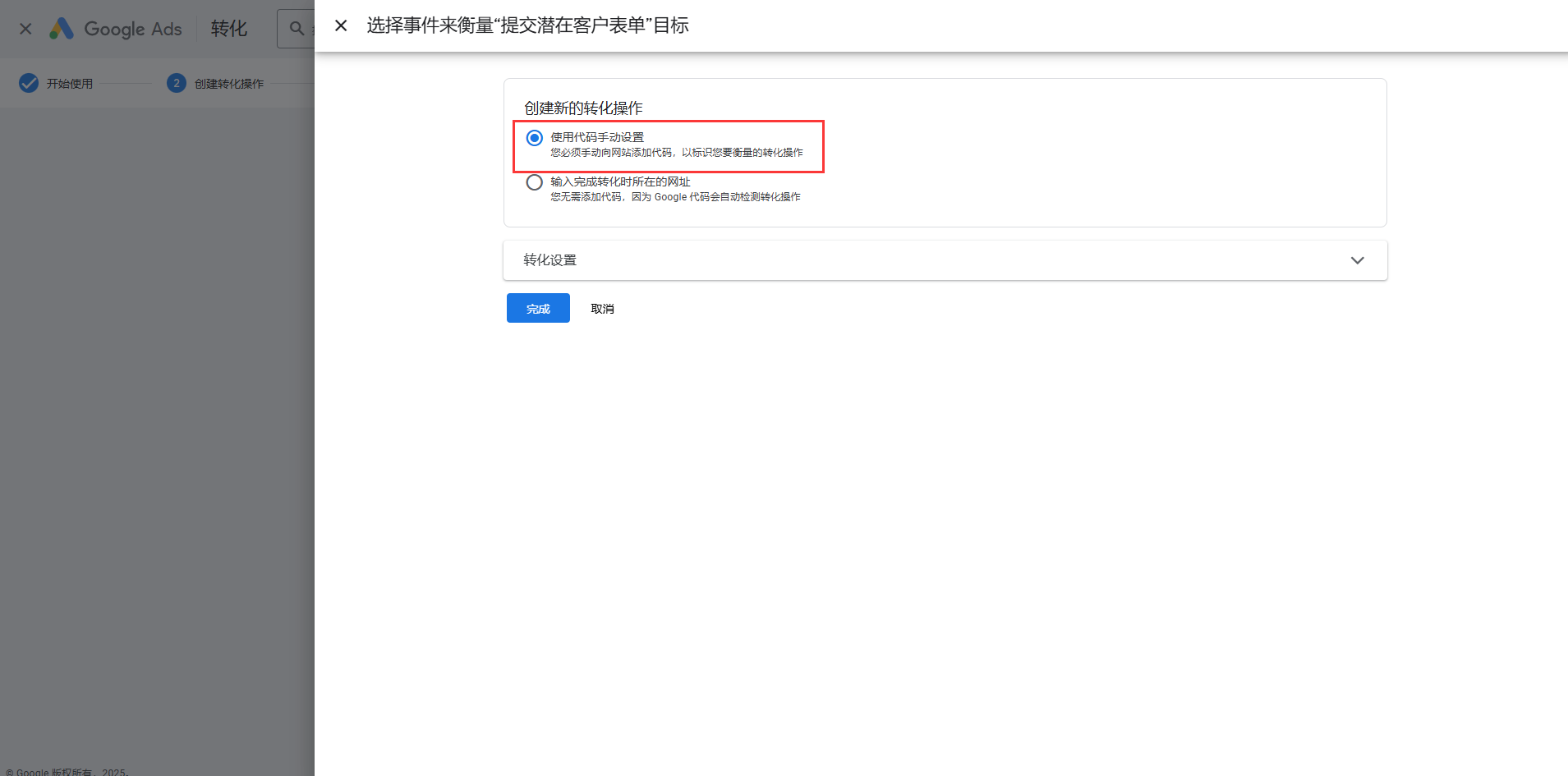
选择“使用代码手动设置”,直接完成设置即可。

STEP4选择“使用google跟踪代码管理器”
记录转化ID和转化标签两串字符,以备在GTM中配置使用。

2. 创建和配置GTM代码
请参考此教程配置:/sys/view.jsp?id=1285652


勾选在所有页面网址启用关联,触发器选择默认的allpages:

保存即可。
在变量中,点击配置:

至少勾选以下变量:PageURL、FormURL、PercentVisible

勾选后返回即可。
访问触发器,在右侧点击”新建“:

选择触发器类型为“元素可见性”:

在触发器配置中,选择“CSS选择器”,元素选择器填入“.c_popup_content”(*注1);
设置触发时机为“每次元素在屏幕上显示”(或者根据实际指标选择其他时机也可以,不影响后续配置);
较低可见百分比为“1%”,也就是“出现即统计”;
勾选“观察DOM更改”。

触发器的触发条件可以帮助我们锁定统计对象,特别是网站有多个表单的时候。
选择部分可见事件,例如锁定发生统计的页面(即统计仅此页面的表单提交):

可以根据您的需要进行配置,然后保存即可。
注1:如何获取元素选择器数据?
尝试触发一次行为,比如成功提交表单,在网站中F12打开管理器,查看成功提示的HTML代码。

例如截图,成功提示的HTML结构如下:
<div class="c_popup_icon"></div>
<div class="c_popup_content">提交成功,可在会员中心查看</div>
弹窗内容文本的容器:.c_popup_content
图标容器(可选):.c_popup_icon
把对应的class内容填入输入框即可(其他有成功提示的操作行为,也可以用此方案监控):

访问代码,在右侧点击”新建“:

代码类型选择GoogleAds-GoogleAds转化追踪:


转化ID和标签填入我们靠前步从Ads平台记录下来的信息:

触发条件选择上一步创建的“表单提交成功”的触发器。

保存即可。
五、 验证触发
点击右侧“预览”:

右下角出现弹窗,则说明链接成功(请忽视这个弹窗在页面进行操作,不要点击完成,也不要关闭您的网站):

首先回到管理页面检测运行情况。
打开页面后,在未操作网站时,会触发转化链接器:

然后我们需要触发一次成功提交表单:

检查转化代码触发情况,显示有一次触发即代码已顺利运行:

转化追踪配置完成后,您可回到Ads平台进行广告素材的准备和相关投放,GTM会将统计到的数据回传到Ads平台,帮助您做决策分析。
